- MGT 603 : System Thinking Assignment Sample
- Introduction
- 2. System Archetypes to Improve Operation Management
- 2.1. Identification and Analysis of the System Archetypes Impeding Performance
- 2.2. Analysis of the Current State Value Stream Map of the Emergency Department
- 2.3. Recommended New State Value Stream Map with Desired Reduction in Patient Turnaround time on Consequences of the Modified System
- 2.4. Unintended and Intended Consequences of the Proposed Model
MGT 603 : System Thinking Assignment Sample
System thinking approach in businesses is a new and emerging technique helping businesses to resolve their existing issues. The assignment discussed the implementation of system thinking that has been used in reducing the patient turnaround time to half. The current system was reviewed and some recommendations have been provided. For better understanding, Royal Prince Alfred Hospital was selected and system thinking tools have been used to resolve the complexities of the organisation.
Introduction
System thinking tools are very significant in rapidly changing the world as they enhance the potential of a company. By implementing these tools, the organisation can be able to upgrade its operations in an effective manner (Clancy, 2018). This assignment would be highlighting the significance of the system thinking tools in the Royal Prince Alfred Hospital. The organisation is facing issues related to the emergency ward. It has been noticed that patients have to wait for a very long time for their turn to come and see a doctor. With the system thinking approach, the management of the hospital would likely to improve the existing system of the emergency ward of the hospital. The main aim of this system is to replace the existing system archetypes with a new and upgraded one characterising system thinking. In addition to this, certain consequences of the new system are also enlisted in the report.
Get free samples written by our Top-Notch subject experts for taking assignment help services.
2. System Archetypes to Improve Operation Management
System Archetypes are the looping behavioural patterns of an organisational system. These usually induce changes in the structure so as to improve the operation management and reduce the side-effects on the performance of the system.
2.1. Identification and Analysis of the System Archetypes Impeding Performance
There are many issues with the current model of the system thinking tools implemented in the organisation. The major issue is that patients have to wait for a longer duration in order to meet their respective physician or doctor. These might be due to many reasons, such as limited manpower available with the hospital, limited resources and complexities of the disease a patient is suffering with. The number of patients are also increasing day by day whereas the number of physicians available with the hospitals is very limited. In addition to this, there are many other complexities as well that impede the performance of the current system being followed in the organisation. The first and foremost is the registration queue is very long as there is only one counter (Royal Prince Alfred Australia., 2019). The patients have to wait for a longer duration due to the shortage of registration counter. In addition to this, the nurses are more indulged in the patients who are addressed by the doctors rather than those who are waiting for their turn. If they address the patients waiting for their turn and provide them basic treatment or check-up, then this would reduce the time consumed by the doctors. In addition to this, there is a shortage of supporting staffs and intern. The complexity is that time taken by the specialised doctors to examine the patient is high as the supporting staff is unable to cater to a large number of patients waiting for their turn. As this is the emergency ward, time management is the most crucial aspect. Poor time management can be very critical for the hospital (Dey, et.al, 2018).
& Extra 10% OFF on your WhatsApp order!
Therefore, the current system requires some serious interventions and some sort of transparency. The utilisation of a comprehensive healthcare model can be of great help in dealing with such complexities in reducing the time by streamlining the operation chain. In order to reduce patient turnaround, it is important to analyse the current value stream map of the ED of the hospital. Deconstruction of the value stream map facilitates in identifying the issues and in decision-making for improving the current operation management (Cipriano, 2013). This can be done by following ways:-
- Determining the behavioural pattern while carrying out the ED services.
- Determining the time taken up by each operation
- Assessing the waiting period of each patient
- Identifying the sources of delay
- Evaluating the time that should be minimised
- Balancing the quality of healthcare service in order to reduce the delay
- Identifying approaches that are time saving and pocket-friendly
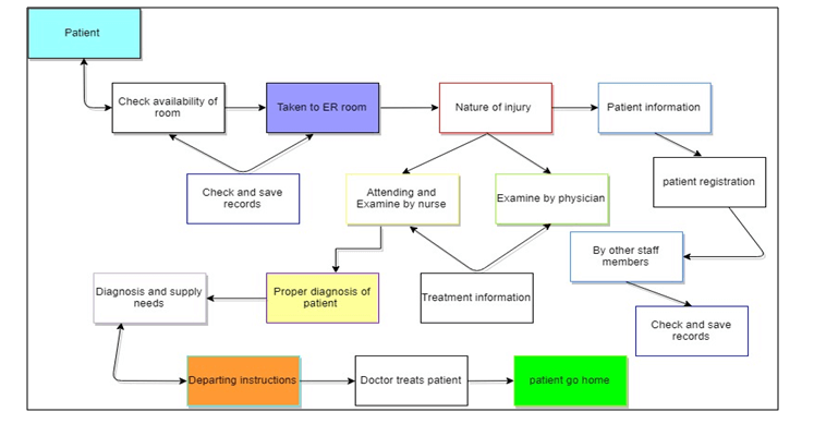
2.2. Analysis of the Current State Value Stream Map of the Emergency Department
Before moving on the value stream deconstruction of theRoyal Prince Alfred Hospital, it is important to understand its meaning first. The Value Stream Map comprises processes and operation flow within an organisation and helps in determining the flow of processes. In addition to this, the managers also use it for modelling the complete operational structure of an organisation (Dey, et.al, 2018). For the evaluation of the existing system in Royal Prince Alfred Hospital, the first stage is to determine all the processes associated with the ED. It has been found that the existing processes are very time consuming due to which the hospital is getting a large number of complaints from the patients about poor services (Cipriano, 2013). This is also resulting in poor customer satisfaction for the emergency services offered by the company (Clancy, 2018). The older system reflects that when an emergency case comes in the hospital, the staff collect the general data and information about the patient, such as background, medical history, etc., which is significant for the doctors to carry out the further treatment as per the case. Once this is done, the patient has to wait for the availability of the room and this requires analysis of records. Once the patient gets the room, he/she is taken into the room and then the nurse arrives for basic examining and detailing the case. Then, the attendant nurse informs the physician about the case with all the collected detail (Fan, et.al, 2015). After all this, the patient gets to meet the physician and the physician examine the subject accordingly. Once the prescription is ready, further treatment is given to the patient. Here, one can see that the initial processes are time consuming and it may cause some serious problem to the patient in serious condition (Fan, et.al, 2015). The whole process is shown in the diagram below:-

The outdated systems, shortage of staff, and poor performing employees are the major cause of rising turnaround time. This poor technology can be a major setback for the hospital and it may lose its competitive position in the market.

The modification is needed in order to reduce the time between each stage. The flow of processes shown in the above diagram requires a continuous flow of information and if anywhere the information flow gets hindered, then this may impact the turnaround time (Fan, et.al, 2015).The primary motive of showing these paradigms is to diminish the postponement because of the high holding uptime of the patients. Accordingly, after the period of issue distinguishing proof and deciding the stages that cause delay, at that point the commitment starts during the time spent discovering an answer for the issues.
2.3. Recommended New State Value Stream Map with Desired Reduction in Patient Turnaround time on Consequences of the Modified System
In the previous section, the value stream mapping of the existing operations has been explained and the major sources of informational delay contributing to the increase in turnaround time. The management has to upgrade the current model. It is important to note that the model should address the problem of prolonged turnaround time right from the instance when the patient enters the hospital. The information on the availability of the room and the patient's background information should be done simultaneously. In fact, the number of bed available for emergencies should be displayed on the electronic screen. This would keep the patients and the nursing staff informed about the net occupancy. In addition to this, chat support or online customer service portal should be there where relatives of the patient can provide information about the patient while they are on the way to the hospital. This would keep the staff well-prepared for any critical situation. The basic review by the nursing staff should be stopped right away. Instead, the doctor should come directly to see the patient as it is a case of an emergency and every second matter for the patients.All these data ought to be recorded with the assistance of extraordinary AI services which depend on online control frameworks that help in saving data related to the patient for a longer duration. Alongside this, all the vital prerequisite at the determination of the patient ought to be broken down by the doctor and each needs supply needs ought to be brought by medical caretakers on schedule. At that point, the specialist treats the patient and after that, the patient can return home.

This is one the best procedure that ought to embrace by the medical hospital which helps in expanding execution and build up a successful business process that aides in fulfilling the patients' requirement by utilizing and receiving new system thinking instruments and procedures in a powerful way
2.4. Unintended and Intended Consequences of the Proposed Model
Like every system thinking approach, the newly proposed system has some pros and cons or what they say intended and unintended consequences.
Intended Consequences
- It assists in developing the performance of staff members and information flow while reducing the issues faced by the patients due to the large waiting time.
- The management of the hospital can be able to utilise the saved time in providing effective services to the patients (Goodman, 2019).
- Improving efficiency and productivity of the hospital
- Using such an improved version of system thinking would help in building future sustainability for the hospital (Goodman, 2019).
Unintended Consequences
- It can lead to the poor organisation in the very beginning of the implementation phase when the staff is untrained and less familiar with the new system
- Lack of knowledge of AI technology can result in the wrong treatment of the patient
- Reduction of time can impact the quality of services provided by the hospital and can impact its brand image in the market (Iqbal, et.al, 2018).
- Miscommunication and bypassing certain traditional processes can result in confusion among the medical staff and patients (Iqbal, et.al, 2018). Hence, this can be very disastrous for the hospital.
Conclusion
The assignment is aiming at proposing a new process for a hospital where the patient turnaround time is high. A discussion on the current system was done, wherein it was told that the shortage of staff, poor systems, and outdated technology are some reasons for the poor performance of the hospital. In addition to this, a new system was proposed wherein it was outlined that registration and assigning room can be done simultaneously. In addition to this, chat support should be established that can help patients while they are on the way to the hospital. The report enlisted certain pros and cons of the proposed system.
Recommendations
With the help of virtual stream mapping, the Royal Prince Alfred Hospital can be able to reduce its patient turnaround time. The advantages and disadvantages have already been enlisted in the previous section. Here are some recommendations for the hospital management regarding the issues they are facing.
- The managers of the hospital should breakdown each and every process in the healthcare services in order to pinpoint the redundant processes to save more time (Dey, et.al, 2018)
- Thorough scrutiny of all the alternatives of the current process should be carried out in order to come up with a most effective solution for the hospital (Clancy, 2018)
- The hospital should collect the feedback from patients and their relatives for improving its current processes
References
- Clancy, T. (2018). Systems thinking: Three system archetypes every manager should know. IEEE Engineering Management Review, 46(2), 32-41.
- Dey, N., Hassanien, A. E., Bhatt, C., Ashour, A., &Satapathy, S. C. (Eds.). (2018). Internet of things and big data analytics toward next-generation intelligence. Berlin: Springer.
- Fan, S., Lau, R. Y., & Zhao, J. L. (2015). Demystifying big data analytics for business intelligence through the lens of the marketing mix. Big Data Research, 2(1), 28-32.
- Goodman, M., (2019). SYSTEMS THINKING: WHAT, WHY, WHEN, WHERE, AND HOW? Retrieve from: https://thesystemsthinker.com/systems-thinking-what-why-when-where-and-how/
- Iqbal, R., Doctor, F., More, B., Mahmud, S., &Yousuf, U. (2018). Big data analytics: Computational intelligence techniques and application areas. Technological Forecasting and Social Change.
- Lin, J., Naim, M. M., Purvis, L., & Gosling, J. (2017). The extension and exploitation of the inventory and order based production control system archetype from 1982 to 2015. International Journal of Production Economics, 194, 135-152.
- Royal Prince Alfred Australia., (2019). About us. Retrieve from: https://www.slhd.nsw.gov.au/rpa/
- Cipriano, a. (2013). Improving health care with systems thinking - American Nurse Today. Retrieved 16 August 2019, from https://www.americannursetoday.com/improving-health-care-with-systems-thinking/